Requetes SQL
zanys Messages postés 50 Statut Membre -
Bonjour,
j'ai un souci sous Access (Microsoft 365 Apps for enterprise)...
J'ai créé requête faisant appel à plusieurs tables, celle ci fonctionne très bien et me donne toutes les infos dont j'ai besoin (j'ai fait une comparaison avec une extraction SAP).
Par contre, quand je veux rajouter un fichier excel pour faire une correspondance entre des anciennes valeurs et des nouvelles valeurs, ca me multiplie le nombre de ligne par 6 ou 7...
Windows / Firefox 140.0
- Requetes SQL
- Logiciel sql - Télécharger - Bases de données
- Sql lister les tables ✓ - Forum Programmation
- Sql (+) - Forum Programmation
- Requête sql pour afficher uniquement les fleurs dont le prix est strictement inférieur à 10 euros - Forum calculatrices
- Cherche des haricot vendez les moi ✓ - Forum DS
3 réponses
Bonjour,
Essais avec select distinct puis le reste de ta requête.
Le problème que tu rencontres est fréquent lors ce qu'on multipi le inner join ou le left join.
Je donne des informations supplémentaires...
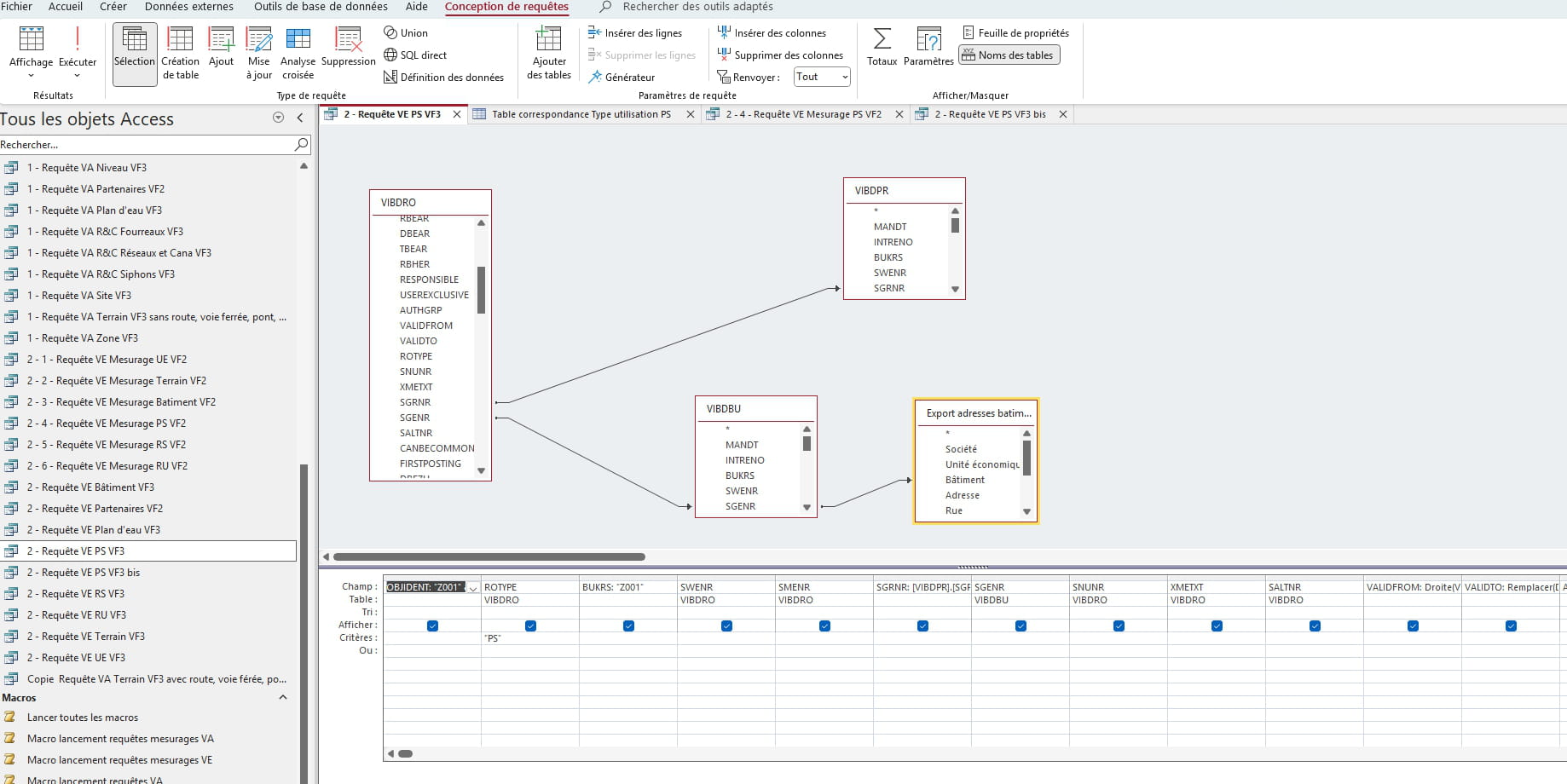
Voici la requete qui fonctionne :
Là j'ai bien 582 lignes... normal (comparaison avec extraction SQL).
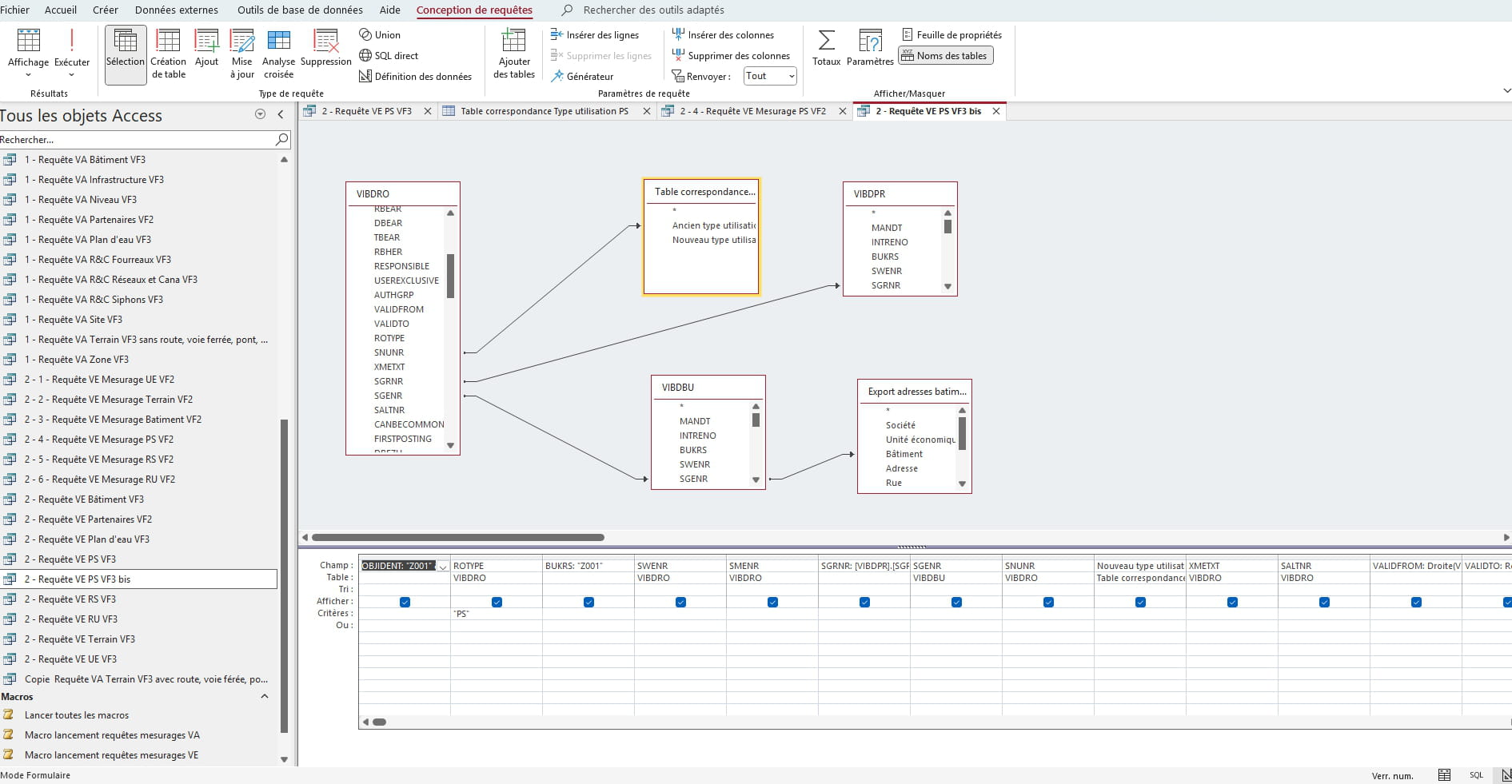
Par contre, je veux ajouter cette table de correspondance (simple fichier excel, ancienne valeur, nouvelle valeur).
Lorsque j'ajoute cette table de correspondance, j'obtiens :
et donc j'obtiens 3802 lignes...
Je souhaiterais les 582 lignes avec les anciennes valeurs (SNUNR) et les nouvelles corrigées.
Merci pour votre aide.
(J'ai essayé le Select distinct mais j'obtiens 845 lignes c'est mieux mais c'est pas encore ça lol) :






